Boxing LoRA for Wan2.1 14B T2V

Overview

This LoRA is trained on the Wan2.1 14B T2V model and allows you to generate videos of people boxing.

Features

  • Trained on the Wan2.1 14B T2V base model
  • Consistent results across different object types
  • Simple prompt structure that's easy to adapt

Community

  • Discord: Join our community to generate videos with this LoRA for free
  • Request LoRAs: We're training and open-sourcing Wan2.1 LoRAs for free - join our Discord to make requests!
Prompt
B0x13ng Boxing video two boxers are in the ring, but one of them is significantly shorter than the other. The shorter female fighter in black shorts is aggressively throwing punches, trying to reach his taller opponent. The taller fighter, wearing black shorts, simply holds out his glove on the shorter fighter’s forehead, keeping her at a frustrating distance.
Prompt
B0x13ng Boxing Video The boxer throws a left jab and then a right hook, landing a knockout blow.
Prompt
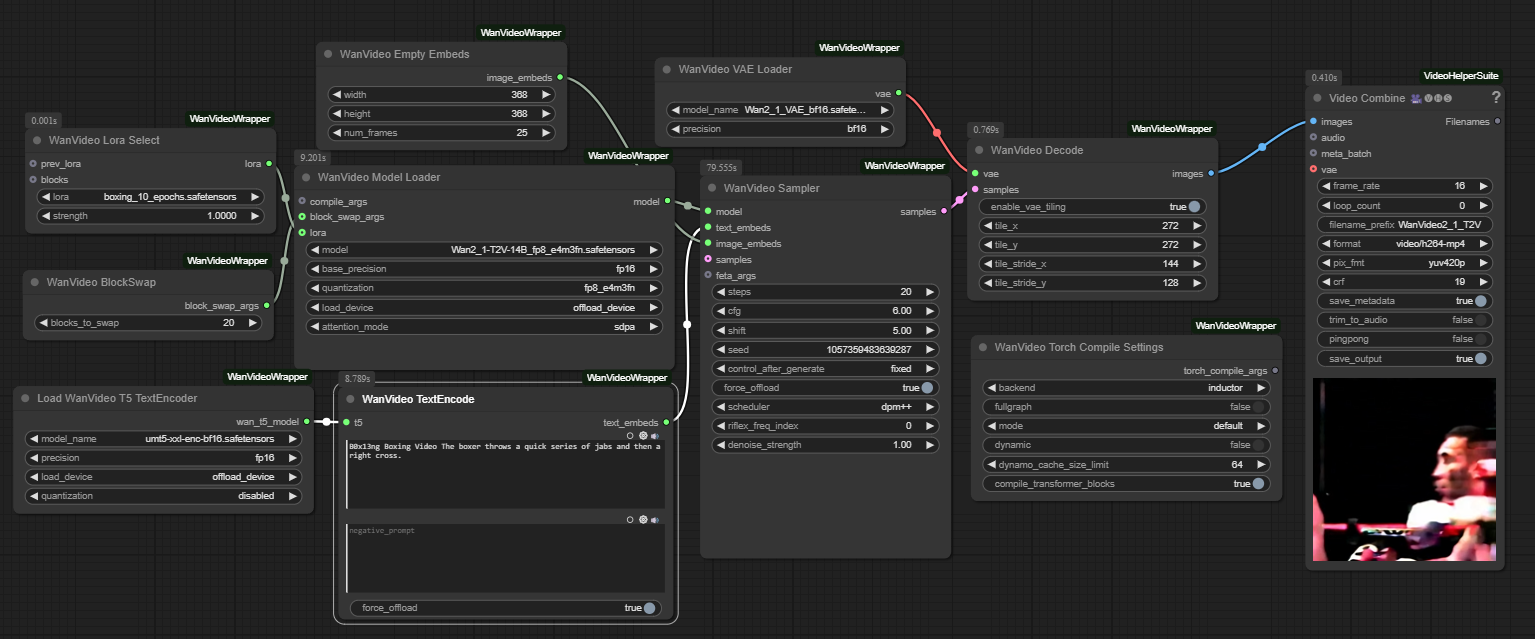
B0x13ng Boxing Video The boxer throws a quick series of jabs and then a right cross.

Model File and Inference Workflow

📥 Download Links:


Recommended Settings

  • LoRA Strength: 1.0
  • Embedded Guidance Scale: 6.0
  • Flow Shift: 5.0

Trigger Words

The key trigger phrase is: B0x13ng Boxing Video

Prompt Template

For prompting, check out the example prompts; this way of prompting seems to work very well.

ComfyUI Workflow

This LoRA works with a modified version of Kijai's Wan Video Wrapper workflow. The main modification is adding a Wan LoRA node connected to the base model.

See the Downloads section above for the modified workflow.

Model Information

The model weights are available in Safetensors format. See the Downloads section above.

Training Details

  • Base Model: Wan2.1 14B T2V
  • Training Data: Trained on 1 minute of video comprised of 15 short clips (each clip captioned separately) of boxing footage.
  • Epochs: 10

Additional Information

Training was done using Diffusion Pipe for Training

Acknowledgments

Special thanks to Kijai for the ComfyUI Wan Video Wrapper and tdrussell for the training scripts!

Downloads last month
17
Inference Examples
Examples
This model isn't deployed by any Inference Provider. 🙋 Ask for provider support

Model tree for Remade-AI/Boxing

Adapter
(64)
this model

Collection including Remade-AI/Boxing