Tornado LoRA for Wan2.1 14B T2V

Overview

This LoRA is trained on the Wan2.1 14B T2V model and allows you to generate videos of any tornado you can imagine! This also works well on the Wan2.1 I2V models with very similar prompting.

Features

  • Trained on the Wan2.1 14B T2V base model
  • Consistent results across different object and scenes types
  • Simple prompt examples that are easy to adapt

Community

  • Discord: Join our community to generate videos with this LoRA for free
  • Request LoRAs: We're training and open-sourcing Wan2.1 LoRAs for free - join our Discord to make requests!
Prompt
A giant spaghetti-filled t0r54d0 tornado swirls through an empty city street, sending noodles and tomato sauce flying in all directions. A lone meatball rolls past in the foreground as the storm intensifies.
Prompt
A t0r54d0 tornado formed from dark purple storm clouds twists against a blood-red sky. Strange glowing symbols appear in its core, pulsing as if the storm itself is alive and casting an ancient spell.
Prompt
A t0r54d0 tornado spins through an abandoned drive-in theater. The movie screen flickers before tearing apart.
Prompt
A massive t0r54d0 tornado made of shimmering golden sand spins wildly in the middle of an ancient desert. The storm’s core glows, revealing glimpses of ancient ruins and statues being unearthed and swallowed again.

Model File and Inference Workflow

📥 Download Links:


Recommended Settings

  • LoRA Strength: 1.0
  • Embedded Guidance Scale: 6.0
  • Flow Shift: 5.0

Trigger Words

The key trigger phrase is: t0r54d0 tornado

Prompt Template

For prompting, check out the example prompts; this way of prompting seems to work very well.

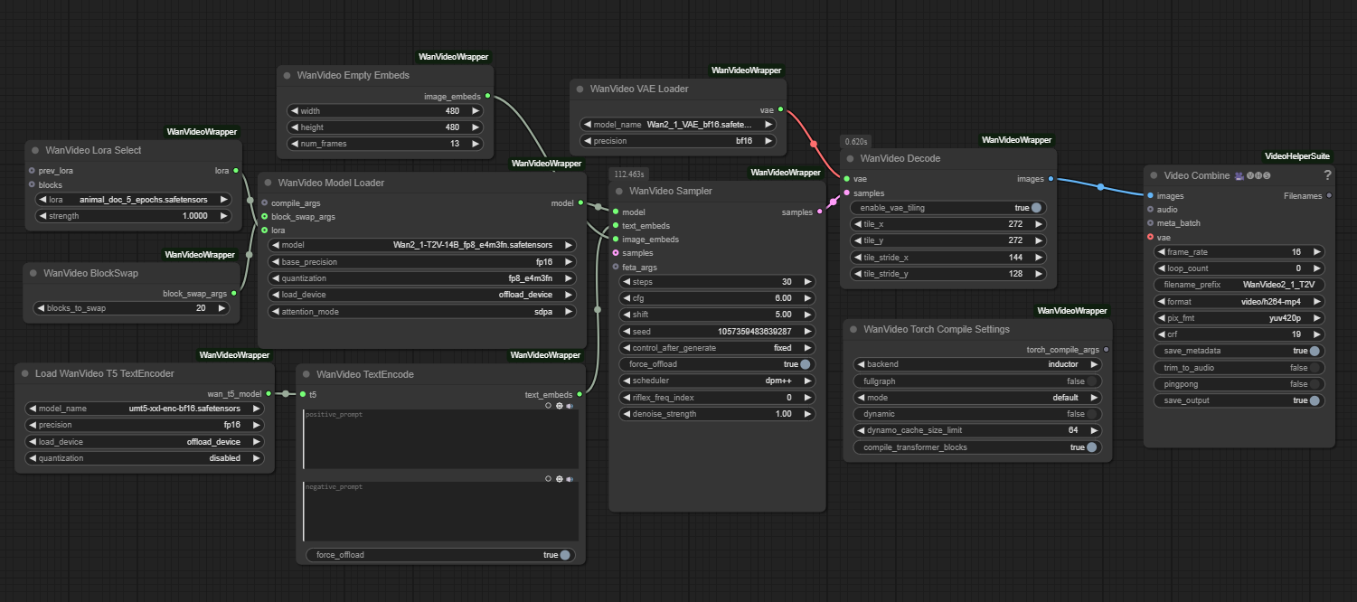
ComfyUI Workflow

This LoRA works with a modified version of Kijai's Wan Video Wrapper workflow. The main modification is adding a Wan LoRA node connected to the base model.

See the Downloads section above for the modified workflow.

Model Information

The model weights are available in Safetensors format. See the Downloads section above.

Training Details

  • Base Model: Wan2.1 14B T2V
  • Training Data: Trained on 3.5 minutes of video comprised of 47 short clips (each clip captioned separately) of various real tornadoes.
  • Epochs: 10

Additional Information

Training was done using Diffusion Pipe for Training

Acknowledgments

Special thanks to Kijai for the ComfyUI Wan Video Wrapper and tdrussell for the training scripts!

Downloads last month
8
Inference Examples
Examples
This model isn't deployed by any Inference Provider. 🙋 Ask for provider support

Model tree for Remade-AI/Tornado

Adapter
(64)
this model

Collection including Remade-AI/Tornado